
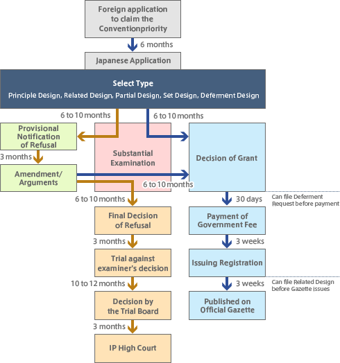
To obtain a design registration, an application needs filing with the JPO. The application for request of design protection will essentially track on the flow illustrated below.
Effects of design right are defined in Article 23 of the Japan Design Act as shown in the following." A holder of a design right shall have the exclusive right to work the registered design and designs similar thereto as a business." Effects of the design right are extended to a design similar to a registered design (Article 23).
In a phase of examining a filed design by Examiner, a prior art of design identical or similar to a design filed may serve as bar to block issuing a design right. In an enforcement, a holder of a design right can exercise its exclusive right to manufacture or sell et al an article applied by an identical design registered, and a similar design to registered.
So, it should be essentially considered what a similar design is” Meanwhile, it had been argue in practices and academies if who should be a viewer when assessing similarity of design, consumers or designers, and what to nature and extent of “similarity” refers to, i.e. a same scope of design value or a relation causing a likelihood of confusion. The revised Design Act in 2006 put it by statutory solution with adding the provision in Article 24(2) clause as read;
Whether a registered design is identical with or similar to another design shall be determined based upon the aesthetic impression that the designs would create through the eye of their consumers.
A test to evaluate a similarity of design clearly became conclusive. Eventually it is now required to evaluate a similarity of design from a point of view of consumers, and to consider a design if it creates another aesthetic impression in comparison to another.
3. Design inseparable from article
"Design" means the shape, patterns or colors, or any combination thereof, of an article, which creates an aesthetic impression through the eye (Article 2(1)), and therefore, a design should be inseparable from an article to which it is applied.
A computer icon may be protected as a graphic image on a screen because Article 2(2) stipulates "The shape, patterns or colors, or any combination thereof, of a part of an article as used in the preceding paragraph shall include those in a graphic image on a screen that is provided for use in the operation of the article (limited to the operations carried out in order to enable the article to perform its functions) and is displayed on the article itself or another article that is used with the article in an integrated manner." The design including image display may only be protected under the Japan Design Act if the image fulfilled the following two requirements:
(1) graphic image for the operation (limited to the operation for keeping the article concerned in an operative condition for consummating its function) of the article, and;
(2) graphic image shown on the article concerned or the article used as an integral part thereof.
Meanwhile, a wallpaper for computer is not protected, as this kind of image is not used for operation. Further, one scene of a game and a computer icon are not also protected, as this kinds of images are generated as a result of performing their functions.
5. Definition of obvious design
Obviousness of a design is defined in Article 3(2) of the Japan Design Act as shown in the following.
"Where, prior to the filing of the application for design registration, a person ordinarily skilled in the art of the design would have been able to easily create the design based on shape, patterns or colors, or any combination thereof that were publicly known in Japan or a foreign country, a design registration shall not be granted for such a design, notwithstanding the preceding paragraph."
Prior art for evaluating obviousness
The scope of the relevant prior art of evaluating obviousness under Article 3(2) extends to all analogous arts. The analogous arts include not only a surface ornamentation on an article, but also a scheme of surface ornamentation, which is separable from an article.
Level of a person with ordinary skill in the art
"A person ordinarily skilled in the art of the design" provides a hypothetical person who has the common general knowledge as of the filing in the field of manufacturing or selling an article of a design.
Examples of obvious designs
Examples of obvious designs are below.
(1) Designs created by replacing an element of publicly known design with other publicly known design by the ordinary technique for skilled person.
(2) Designs created by aggregating a plurality of publicly known designs by the ordinary technique for skilled person.
(3) Designs created by changing layout of each element in publicly known designs by the ordinary technique for skilled person.
(4) Designs created by changing dimension of publicly known designs, and increasing or decreasing the number of consecutive elements of publicly known designs.
(5) Designs created by applying publicly known shape, pattern, or color, or combination thereof as it is on an article.
(6) Designs created by conversion of a design to an article based on common commercial usage.
6. Single application per design
In Japan, an application for design registration should be filed relating to a single design according to the classes of articles prescribed by the Ordinance of the Ministry of Economy, Trade and Industry (Japan Design Act Article 7). This is called “one application per design system.” Therefore, plural designs should not be depicted in one set of drawings. Further, “the article to which the design is applied” must be described according to the classes of articles of the Ministry Ordinance, and an applicant may not freely describe it. Exceptionally, there is a system which is called Design for set of articles.
Design of two or more articles that are used together as a set of articles, and the design for the set of articles is coordinated as a whole, an application may be treated as for one design (Japan Design Act Article 8). For example, a dinner set and a coffee set belong to this kind of design.
Definition
According to Article 2 (1), "Partial Design" means the shape, patterns or colors, or any combination thereof (referred to as "appearance"), of a part of an article. Therefore, in the Japan Design Act, the design may be not only an appearance of a whole of an article (referred to as "Whole Design") but also an appearance of a part of an article (that is, "Partial Design").
According to the Examination Guideline (71.1) for Designs of JPO, the requirements for being a "Partial Design", in brief, are as follows:
(1) A "Partial Design" shall be industrially applicable (Article 3 (1)),
(2) A "Partial Design" shall be a portion covered with a certain spread in an appearance of a whole of an article,
(3) A "Partial Design" shall be a portion which is a comparable object included in an article, when being compared with other designs.
Application and drawings
When an applicant requests a design registration of a "Partial Design", the applicant shall state such an intention in the application and specify the "Partial Design" by depicting the portion of the "Partial Design" with solid lines and the other portions of the "Whole Design" in which the "Partial Design" is contained with broken lines in the drawings. And also in the application the applicant shall explain how to specify the "Partial Design" in the drawings.
JPO shows the following examples in its site.
[top view]
[front view]
[right-side view]
[bottom view]
Requirement particular to the registration of a "Partial Design"
In order to obtain the registration of a "Partial Design", in addition to the regular requirements such as industrial applicability, novelty and non-obviousness (Article 3), the requirement prescribed in Article 3-2 shall be filled.
According to the main clause of Article 3-2, the application for a "Partial Design" identical with or similar to a part of a design described in an earlier application shall be refused on the basis of the design described in the earlier application.
However, in the case where the applicant of an application for a "Partial Design" is the same person as that of an earlier application, the main clause of Article 3-2 shall not apply to the application for the "Partial Design" which is filed on or after the filing date of the earlier application and before the issuing date of the Design Gazette (Design Bulletin) in which the earlier application is published (the proviso of Article 3-2).
Definition
According to Article 10 (1), "Related Design" means a design similar to another design (referred to as "Principal Design") selected from the design(s) in the same applicant's other application(s).
Requirements
The Examination Guideline for Designs (73.1) of JPO explains that in order to obtain the design registration of the "Related Design", its application shall fulfill the following requirements:
(1) The applicant of the "Related Design" shall be the same person as that of the "Principle Design";
(2) The design in the application for the "Related Design" shall be similar to the "Principle Design";
(3) The application for the "Related Design" shall be filed on or after the filing date of the application for the "Principle design" and before the issuing date of the Design Gazette (Design Bulletin) in which the application for the "Principle Design" is published.
When the application for the "Related Design" fulfills the above requirements, the application for the "Related Design" is not refused on the basis of the similarity with the "Principle design".
And furthermore it should be noted that the application for a design that is similar only to a "Related Design" to be registered under Article 10 (1) is refused (Article 10 (3)) and also that, when the applications for two or more "Related Designs" pertaining to the "Principal Design" are filed, the applications for these "Related Designs" are not refused on the basis of each other (Article 10 (4)).
Design right
With regard to the design right of the "Related Design", the following matters shall be considerable.
The design right of the "Related Design" expires after 20 years from the date of the registration of the establishment of the "Principle Design" (Article 21 (2)).
The design right of the "Related Design" may not be transferred independently of that of the "Principle Design" (Article 22 (1) (2)).
The exclusive license on the design right of the "Related Design" may not be granted separately from that on the design right of the "Principal Design". When the holder of design rights of the "Principal Design" and the "Related Design(s) intends to grant the exclusive license on the design right of the "Principal Design" and/or that on the design right(s) of the "Related Design(s)", the exclusive license on the "Principal Design" and all the "Related Design(s) thereof shall be granted to the same person at the same time (Article 27 (1) (3)).
The Japan Patent Office (hereinafter referred to as the “JPO”) has announced the revision of the Examination Standard for a Design Application Claiming the Right of Priority under the Paris Convention (hereinafter referred to as the "Priority Right") on September 2008, and the revised version has been applied to the applications that were examined on and after October 31, 2008.
Before this revision of the Examination Standard came into force, many Design Application applicants were faced with difficulty in persuading the examiner concerned to accept the Priority Right of the first application. Differences between the subsequent application filed with the JPO and the first application which was used as the basis of the Priority Right often stem from the differences in Design Application requirements by country. This makes it difficult to claim the Priority Right of Design Application.
With this revision of the Examination Standard, Design Application applicants will easily be able to invoke the Priority Right.
We present the introduction to the revision of the Examination Standard.
In preparing these words, we referred to the English text provided by the JPO for public comment at
http://www.jpo.go.jp/iken_e/iken_e_isho_sinsakijun.htm.
101.2 Requirements for accepting priority claim
Accepting the claim on the effect of the priority right is needed all requirements (1) ~ (6) as bellow.
(1) The first application should be a duly filed in one of the countries of the Union.
(2) The applicant of subsequent application should be a person who has filed the first application, also his successor in title can enjoy a profit of the priority right.
(3) The first application should be an application for the registration of an industrial design or a utility model. (Also See 101.3.6 in this repot)
(4) The subsequent application should be filed within 6 months from the date of filling the first application.
(5) The declaration of claiming the priority right should be done base on the first application, at the time of filing the subsequent application.
(6) The design described in the subsequent application is the same as the design described in the first application.
101.3 The basic idea on the criterion for determining whether the two designs are the same
(1) If the design described in the priority certificate of the first application is substantially the same as the design described in the subsequent application, the design application should be considered as being qualified to claim the priority right, regardless of in what drawing method the design is presented.
(2) With respect to determining whether the design described in the priority certificate of the first application and the design described in the subsequent application are the same, a comprehensive evaluation should be made, including a thorough inspection and verification of the priority certificate, based on the knowledge which a person skilled in the art could have normally acquired.
(3) As for finding a design described in the priority certificate of the first application, the JPO should take into account the differences between the acts/regulations in Japan and those of the country.
101.3.1 If a name of an article is differed
If there is a different description concerning a name of an article to which the design is applied,
requirements on how to describe a name or a classification of article relating to a design in an application greatly vary by country. If the description of the article relating to a design in the first application differs from that in the subsequent application, and if such difference occurs because each county’s acts/regulations are different from each other and which is considered as non-avoidable,
the article described in the first application and that in the subsequent application should be regarded as the same.
101.3.1.1 In the case that the subsequent application carries a name of the article, which could be derived from the article’s usage or function described in the first application;
the subsequent application should be regarded as the same.
101.3.1.2 In the case that the name of the article relating to the design in the first application is a general one, which would possibly be relevant to two or more specific names and these names may be corresponding to the classifications in the Regulation under the Design Act;
the subsequent application should be regarded as the same.
101.3.2 If the number of designs is differed
When the number of designs described in a first application differs from that in its subsequent application,
countries have different provisions on procedures relating to the allowable number of designs in one application and acceptable expressions of a design. Even if the number of designs included in a first application and that in its subsequent application differs from each other, as long as a design application respectively filed with the JPO carries one design which is the same design with at least one of these designs that can be interpreted and derived from the first application;
the two designs should be regarded as the same.
101.3.2.1 In the case that the first application includes two or more designs, if the subsequent application carries a design selected from among the designs described in the first application;
the two designs should be regarded as the same.
101.3.2.2 In the case that a design in the first application constitutes two or more articles, the subsequent application carries a design as “a set of articles”, Design Act 8, which constitutes the above said two or more articles described in the first application;
the two designs should be regarded as the same.
101.3.2.3 In the case that the subsequent application is filed for a design as “a set of articles” created by combining the design described in a first application with another design that is not described in the said first application;
the two designs should NOT be regarded as the same.
101.3.2.4 In the case that a design application filed with the JPO is filed for a design created by combining two or more designs described in two or more applications whose priority is claimed respectively;
the two designs should NOT be regarded as the same.
101.3.3 In case overall form does not represented but only part of the article represented in the first application
The JPO requires overall form of article, even in a partial design application, however the JPO accepts below mentioned application as the first application.
In the case that a design described in the first application which represents only part of but not overall form of the article,
the JPO will make a decision on whether the first application carries the same subject as that in the subsequent application, after carefully looking into the design system of the country of first application filed as well as the necessary description in the first application.
If the first application carries the same subject as that in the subsequent application;
the two designs should be regarded as the same.
101.3.3.1 When the subsequent application is filed for a design for an article as a whole, even if some part of the article remains unclear concerning the corresponding design described in the first application, so long as the unclear part can be derivable after thorough investigation from the first application;
the two designs should be regarded as the same.
However, if an unclear part remains unclear after the above mentioned thorough investigation;
the two designs should NOT be regarded as the same.
101.3.3.2 When the subsequent application that carries a design for which design registration is sought is a partial design, and the subject- matter that corresponds to a part of the design’s form described in the first application, if it is possible to derive the element regarding position, dimension and area in the article itself after thorough investigation into the first application and if such position, dimension and area concerning the design described in the first application and that of design described in the subsequent application are the same;
the two designs should be regarded as the same.
101.3.4 If combination of parts are differed An application for finished products vs for a part
When the design in the first application and that in the subsequent application are composed of different combination of parts, so long as the corresponding design described in the subsequent application is considered as being filed in the same manner of “unity of design”, Design Act 7, as the design described in the first application;
the two designs should be regarded as the same.
101.3.4.1 If the design described in the subsequent application is for a finished product and if that design combines a design for “a part” that is described in the first application and another design for “a part” that is not described in the first application;
the two designs should NOT be regarded as the same.
101.3.4.2 If the design described in the first application is for a finished product and the corresponding design in the subsequent application is for a replaceable part of the finished product;
the two designs should NOT be regarded as the same.
101.3.4.3 An article that can be completed by assembling replaceable parts, if one combination of the said assembled parts is described in the subsequent application and the said combination is not represented in the drawing or drawings in the first application, so long as the design described in the first application is considered to include the said combination;
the two designs should be regarded as the same.
However, the first application is not considered to include the said combination;
the two designs should NOT be regarded as the same.
101.3.5 If constituent elements are differed
When the design in the first application and that in its subsequent application differs from each other in terms of their constituent elements (i.e. shapes, patterns or colors),
in principal, a design is composed of several elements and if such elements are different from those of another design, such difference affects strong influence to “similarity judgment”, which results in a decision that the two designs are to be regarded as different designs. Therefore, if a subsequent application carries a design whose constituent elements have been changed from those of the design described in the first application;
such subsequent application should NOT be considered as being qualified to claim the effect of the priority right.
If a design element, such as colors or patterns in the first application is not included in the corresponding design in the subsequent application, so long as the said element in the first application is not considered as one of design elements for which design registration is sought in the first application;
the two designs should be regarded as the same.
Difference of "shapes, patterns or colors" caused by difference of the method of drawing or the representation of a design, so long as it is obvious that the “shapes, patterns or colors or any combination thereof” of the subject are reasonably derivable from the design in the first application;
the two designs should be regarded as the same.
101.3.6 Priority based on other than Design Application
The Paris Convention has provision that Design Application claiming the priority right based on Utility Model, but has no provisions as for Patent and Trademark.
Other application than Utility Model, the JPO treats as follows.
101.3.6.1 If the application for which the first application is issued is a Patent Application and if the first application includes a design that is considered as the same as that described in the subsequent application;
it is considered that the subsequent application is qualified to claim the effect of the priority right.
101.3.6.2 If the application for which the first application is issued is a Trademark Application and if a subsequent application is filed with the JPO claiming the priority right based on the said Trademark Application, regardless of whether the trademark is a three-dimensional mark;
it is NOT considered that the subsequent application is qualified to claim the effect of the priority right.